Group Ports in Component Diagram Views
This example shows how to group ports in component diagram views in the Architecture Views Gallery tool. Grouping ports simplifies view diagrams in System Composer™.
Open Architecture Model
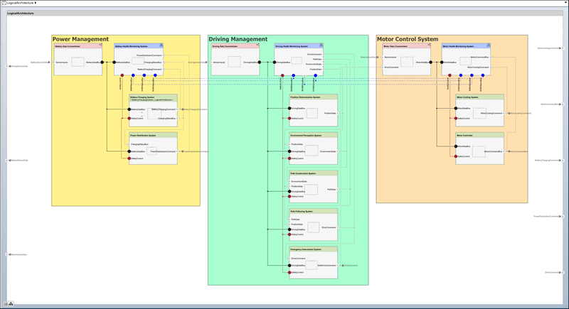
Open an architecture model for which you have a complex, interconnected system. This example uses the logical architecture of an electric vehicle.

Create Architecture View
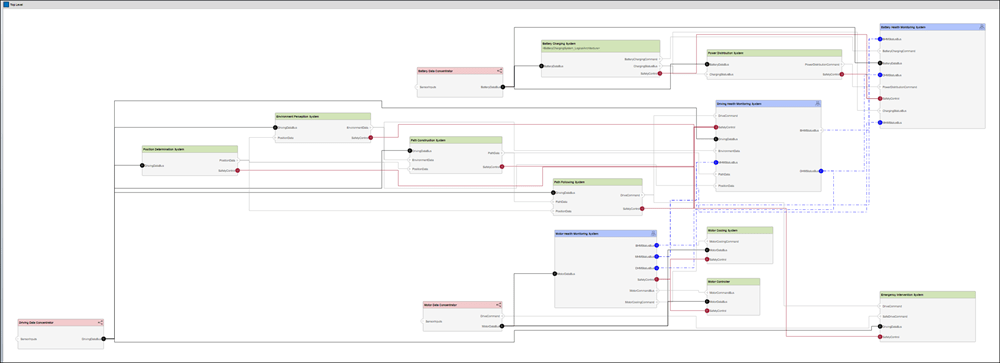
Create a component diagram view in the Architecture Views Gallery. From the architecture model menu, navigate to Modeling > Architecture Views. Then, click New > View. Drag only the top-level components from your model into the view. Name your view.

This view includes many ports and connections that make the diagram difficult to read.
Group Ports to Simplify View
To simplify your architecture view, click Group Ports. Ports are now grouped in your component diagram view.

Click any grouped port to view its constituent ports in the Port Group Properties tab. For more information on why you can group some ports and not others, see Create Architecture Views Interactively.

You can also pause on a grouped connector to view detailed connection information on your view as an overlay.

This simplified component diagram view summarizes the key aspects of your system.
See Also
Tools
- Architecture Views Gallery | Interface Editor | Requirements Editor (Requirements Toolbox) | Requirements Manager (Requirements Toolbox)
Functions
openViews|createView|getView|deleteView|modifyQuery|runQuery|removeQuery|addElement|removeElement|getQualifiedName|createSubGroup|getSubGroup|deleteSubGroup|getQualifiedName|lookup
Objects
systemcomposer.view.View|systemcomposer.view.ElementGroup|systemcomposer.query.Constraint|systemcomposer.interface.DataInterface|systemcomposer.interface.DataElement