Main Content

FOC of PMSM Using FPGA-Based Motor Control Development Kit

This example shows how to use a Field-Oriented Control (FOC) algorithm for a Permanent Magnet Synchronous Motor (PMSM) by using blocks from the Motor Control Blockset™ on an FPGA device (Trenz Electronic™ Motor Control Development Kit TE0820).

The example lets you test the control algorithm by using a closed-loop system simulation. You can then generate HDL code for the control algorithm. It supports both quadrature encoder sensor-based and sensorless flux observer-based closed-loop motor control during simulation and hardware deployment.

The example includes a MATLAB® project that provides the models and the reference design. Use the project with the HDL Workflow Advisor for bit stream generation and for running an external mode model to interact with the processor.

You can apply the techniques shown in this example to partition and deploy the controller algorithms. This image shows the generalized workflow from model simulation to deployment of the controller algorithm onto an embedded hardware board.

Simulate a system test bench to gain insight into the behavior of the controller algorithm design. Then explore the design to see how the algorithm is partitioned. The high rate portion of the algorithm is partitioned into a model that is configured for HDL code generation. The low rate portion of the algorithm is partitioned into a model that is configured for C code generation. Generate C and HDL code from these models and learn how you can integrate this code into your design.

After exploring C and HDL code (model) for the algorithm, use automated deployment of code into the reference frameworks for the processor and programmable logic. Then, execute a test on the deployed application, log the results, and compare them with the simulation results.

Because this example deploys a bitstream and ARM® executable to the Xilinx® Zynq® hardware, you must set up the Xilinx Zynq hardware board before starting the example. To ensure that you have set up the environment correctly, follow and complete the Get Started with IP Core Generation from Simulink Model (HDL Coder) example using your hardware configuration before starting this example. The figure shows the Hardware Board selection used in this demo.

Required Products

To run this example, these products are required:

  • MATLAB

  • Simulink®

  • Embedded Coder®

  • Embedded Coder Support Package for Xilinx Zynq Platform

  • HDL Coder™

  • HDL Coder Support Package for AMD FPGA and SoC Devices

  • Motor Control Blockset

  • Simscape™ Electrical™

  • Fixed-Point Designer™ (only needed for optimized code generation)

Required Hardware

Trenz Electronic Motor Control Development Kit TE0820 (Xilinx Zynq UltraScale+ and ZU2CG-1E MPSoC Module) with these components:

          ◦ TEB0707-02 carrier board

          ◦ CR00140-02 driver module

Note: The example only supports rev 3 version of this Motor Control Development Kit. If you need assistance with using the rev 4 and 5 versions, contact MathWorks® support.

Create Working Copy of MATLAB Project

To begin, create a working copy of the MATLAB project.

1. Use the following command to open the MATLAB project:

mcb_foc_fpga_demo_start

The task folder in the project has the scripts to automate different activities. The following image shows the summary of activities and dependencies listed inside a MATLAB project. For more information about MATLAB projects, see What Are MATLAB Projects in Simulink?

Note:

  • The model focZynqC (or focZynqCFO) automatically computes the ADC (or current) offset values after deployment. To disable this functionality (enabled by default), update the value 0 to the variable paramAdcEnablecalibration in the model initialization script or data dictionary. If you disable this functionality, you can compute the ADC offset manually and update it in the paramAdcCountAtZeroAmpere variable available in the model initialization script.

          ◦ Open the block parameters dialog box for the Input_Source block.

          ◦ Set the Value parameter to inputSourceEnum.Interactive UserInput.

          ◦ Measure the signals highlighted in the following figure. The measured values indicate the ADC offsets. Update these values in the variable paramAdcCountAtZeroAmpere available in the model initialization script.

          Note: Ensure that you power OFF the inverter before calibrating the ADC offsets for phase A and phase B.

  • The script mcb_foc_fpga_data.m included in the example automatically computes the PI controller gains.

  • The script mcb_update_data_dictionary.m included in the example computes and updates the data dictionary variables.

  • The example supports two plant models for simulation. The first plant uses the motor block from Motor Control Blockset. The second plant uses Simscape Electrical motor block.

Configure MATLAB Project to Use Sensor-Based or Sensorless Position Estimation

The MATLAB project includes the resources for both sensor-based and sensorless position estimation techniques. You can configure the project shortcuts to use resources for either one of these techniques:

1. Select Project Shortcuts to view the available project shortcuts.

2. Right-click the t0_selectAlgorithm shortcut and click Open File to edit the file t0_algorithmChoice.m containing the configuration code in the editor.

  • Set algorithmType = 'QEPFOCPMSM'; to enable and configure all the existing shortcuts to use the resources for quadrature encoder sensor-based control algorithm.

  • Set algorithmType = 'FOFOCPMSM'; to enable and configure all the existing shortcuts to use the resources for sensorless flux observer-based control algorithm.

3. Save and close the file t0_algorithmChoice.m.

These steps ensure that the MATLAB project opens the resources corresponding to the selected position estimation technique when you click any shortcut.

Simulate Algorithm Behavior

You can use the project shortcuts to open the Simulink models and simulate the algorithm behavior.

1. Select Project Shortcuts to view the available project shortcuts.

2. You can right-click the shortcuts to edit, open, and configure them.

3. Click the t1_openSimulationTestBenchModel project shortcut or use the following MATLAB command to open either focZynqTestBench (for sensor-based position estimation) or focZynqTestBenchFO (for sensorless position estimation) model.

task.t1_openSimulationTestBenchModel

The Motor_And_Load subsystem consists of a mathematical model of two surface PMSMs (one from Motor Control Blockset and the other from Simscape Electrical), motor load, encoder, and current sensor. The Controller_Algorithm subsystem includes an algorithm for I/O engineering unit conversion, an electrical position calculation algorithm, a rotor velocity calculation algorithm, a mode scheduler, and four control modes (disabled, open loop velocity control, encoder calibration, and closed loop velocity control). The C/D and D/C subsystems convert the data from continuous-time, variable time step solver and floating-point data type, to discrete-time, fixed time step solver and fixed-point data type, and vice-versa during simulation.

4. Use the Plant Selection Value button to select the type of plant that you want to use:

  • MCB — Select this value to enable the motor block from Motor Control Blockset.

  • Simscape — Select this value to enable the motor block from Simscape Electrical.

5. On the Simulation tab of the Simulink Toolstrip, click Run to simulate the model.

6. When the model finishes running, navigate to Simulation tab and click Data Inspector to open the Simulation Data Inspector.

7. In the Simulation Data Inspector, select the commandType, SpeedRef, SpeedFb, and controllerMode signals.

For the first two seconds, the controller calibrates the encoder position sensor. The encoder position sensor must be calibrated before the controller can achieve closed loop control. When position calibration begins, the motor accelerates using open loop control in order to identify the index pulse of the encoder.

For quadrature encoder sensor-based controller algorithm — After finding the index pulse, the controller commands and holds a zero position until the encoder offset is identified. During this period the motor speed is zero (when using sensor-based position estimation, you can optionally run the motor using open-loop control). After about two seconds, the controller begins closed-loop control and follows the given speed profile.

For sensorless flux observer-based controller algorithm — The example begins simulation by running the motor using open-loop control. After about two seconds, the controller begins closed-loop control and follows the given speed profile.

During the closed-loop speed control, the FOC algorithm regulates the phase currents in the PMSM.

The behavior related to open-loop and closed-loop execution of the motor remains same during hardware execution. See the next sections for details about code generation and deployment.

Example Design Architecture

The following figure shows the architecture of the field-oriented control design partitioned between the part that runs in embedded software and the other part that runs on the FPGA hardware.

The speed control design runs in embedded software using a processor. The current or torque control design supports HDL code generation and runs on the FPGA hardware.

The hardware part of the design is enclosed in the models focZynqHdl.slx (for sensor-based position estimation) or focZynqHdlFO.slx (for sensorless position estimation). This part uses HDL Workflow Advisor to define and generate an HDL IP core, which includes components such as AXI4 accessible registers, AXI4 interfaces, external ports, and ADC.

Using the HDL Workflow Advisor IP core generation workflow, you insert this IP core into a reference design and generate an FPGA bitstream that runs on the SoC hardware. You can also use the HDL Workflow Advisor to generate a software interface containing AXI driver blocks that connects the embedded software and the FPGA hardware. The example uses external mode to interface with the target model.

For more details, see Hardware-Software Co-Design Workflow for SoC Platforms (HDL Coder) and HDL IP Core Generation (HDL Coder).

Partition Algorithm and Generate Code

You can partition the controller algorithm into sections that separately generate C code (for the designed software) and HDL code (for the designed hardware). See the reports created during the code generation step to determine ways to integrate the generated code and build your application according to your own embedded design.

1. In the focZynqTestBench (for sensor-based position estimation) or focZynqTestBenchFO (for sensorless position estimation) model, open the Controller_Algorithm subsystem. The controller algorithm contains the Algorithm_C and Algorithm_HDL blocks, which reference the following models respectively:

  • focZynqC (for sensor-based position estimation) or focZynqCFO (for sensorless position estimation)

  • focZynqHdl (for sensor-based position estimation) or focZynqHdlFO (for sensorless position estimation)

The focZynqC (or focZynqCFO) model contains the portion of the algorithm to be implemented in software (ARM processor). Similarly, the focZynqHdl (or focZynqHdlFO) model contains the portion of the algorithm to be implemented on the FPGA hardware.

The parameters for the model are stored in the data dictionary. To access and modify the parameters, select:

  • Modeling > Model Explorer > focZynqTestBench > ExternalData (for sensor-based position estimation)

  • Modeling > Model Explorer > focZynqTestBenchFO > ExternalData (for sensorless position estimation)

2. Click the t2_generateCCode project shortcut or use the following MATLAB command to open the model focZynqC (or focZynqCFO), generate C code, and generate a report.

task.t2_generateCCode

The focZynqC model contains the mode scheduler, velocity control loop, open-loop velocity controller, and a routine to automatically calibrate the encoder offset.

The focZynqCFO model contains the mode scheduler, velocity control loop, and open-loop velocity controller.

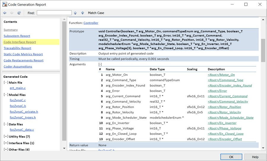
3. The Code Generation Report shows how the generated code corresponds to the model. If you are new to the Code Generation report, you can start with the Code Interface Report to view the function interface of the code. The C code is portable and can be integrated with any floating-point embedded processor that uses an ANSI-C compiler. For more information on the Code Generation Report, see Reports for Code Generation (Simulink Coder).

4. Click the t3_generateHdlCode project shortcut or use the following MATLAB command to open the model focZynqHdl (or focZynqHdlFO), generate HDL code, and generate a report.

task.t3_generateHdlCode

The focZynqHdl (and focZynqHdlFO) model contains the algorithm for electrical position calculation and rotor velocity calculation, over-current checks, and the field-oriented controller algorithm.

5. The Code Generation Report shows how the HDL code corresponds to the model. If you are new to the Code Generation report, you can start by exploring the Generated Source Files pane of the report and selecting the focZynqHdl.vhd (or focZynqHdlFO.vhd) file that contains the entity specification. The HDL code for the algorithm is portable and can integrate with any FPGA that supports VHDL code.

Set Up Xilinx Zynq Platform and Motor Boards

Use this procedure to connect and set up the hardware required for this example.

1. Set up the Xilinx Zynq hardware platform. For information about hardware setup, see Install Support for AMD SoC Boards (Embedded Coder). Install both Embedded Coder Support Package for Xilinx Zynq Platform and HDL Coder Support Package for AMD FPGA and SoC Devices.

2. Connect the Trenz Electronic Motor Control Development Kit TE0820 as shown below:

The preceding image shows these components:

          1. 5 V DC Power Supply

          2. SD - Card

          3. Micro USB cable for UART and JTAG

          4. Ethernet cable

          5. Encoder connector

          6. 24 V DC Power Supply

          7. Motor Power cable (A, B, C)

          8. 24 V Brushless DC Motor

          9. Switch 1 (S1) controls power to the driver board

3. Ensure that jumper J4 on the carrier module is set to SD and J3 on the motor driver card is set up for a single ended encoder.

4. Insert the encoder cable according to the picture below.

Note: Step 4 is required only if you are using quadrature encoder sensor-based control algorithm.

5. Download the Trenz TE0820 Linux Image, extract the ZIP archive, and copy the contents to the microSD card. Insert the microSD card in the J8 connector.

6. After you program the FPGA bitstream, press the S1 switch located on the motor driver card once to connect the 24V power supply to the MOSFETS. In case of any unexpected behavior from the device, use the S1 switch to disconnect the power.

Deploy Bitstream to Programmable Logic

Use HDL Workflow Advisor to generate the HDL code for the algorithm. Follow these steps to package HDL into an IP core, integrate the IP core into a Xilinx reference design, and then create a bitstream:

1. Click the t4_openHdlWorkflowAdvisor project shortcut or use the following MATLAB command to open the HDL Workflow Advisor.

task.t4_openHdlWorkflowAdvisor

2. In the HDL Workflow Advisor > 1. Set Target > 1.1 Set Target Device and Synthesis Tool group, set the Target platform to Trenz TE0820 with CR00140. Trenz TE0820 with CR00140 is a Vivado® reference design containing the ADC, encoder, and PWM components. For information about creating this reference design, see Define Custom Board and Reference Design for AMD Workflow (HDL Coder).

3. Select 1.3. Set Target Interface to identify the ports. The Target Platform Interfaces column entries that have the prefix "IP" indicate the connections that are registered with the Trenz motor control reference design.

4. Select 4.3 Build FPGA Bitstream > Run to Selected Task or click the t5_generateBitstreamAndInterfaceBlock project shortcut to generate the HDL code for the algorithm and create the FPGA bitstream from the Xilinx reference design. Alternatively, you can use the following MATLAB command to perform this action:

task.t5_generateBitstreamAndInterfaceBlock

5. Follow the progress of the bitstream generation on the new DOS command prompt that opens. In addition to generating the bitstream, the customized target generates the focZynqHdlAxiInterfaceLib software interface library. The library contains an AXI_Interface block. The AXI_Interface block, which contains the AXI4-Lite interface components, provides connectivity from the model deployed on the ARM processor to the model deployed on the programmable logic.

6. Run task 4.4 Program Target Device or click the t6_downloadBitstream project shortcut to program the FPGA. Alternatively, you can use the following MATLAB command to perform this action:

task.t6_downloadBitstream

Deploy Executable to ARM Processor

You can generate the C code for the controller and automatically integrate this code with a Linux® reference framework to build, deploy, and run the model as an executable on the ARM processor. You can then compare the data logged by the model running on the processor with the simulation results.

1. Click the t7_openZynqArmModel project shortcut to open the focZynqArmDeployment model. Alternatively, you can use the following MATLAB command to perform this action:

task.t7_openZynqArmModel

The focZynqArmDeployment model can generate C code, automatically integrate this code with a Linux ARM reference framework, and deploy the executable to the ARM processor on the Xilinx Zynq platform. The deployable model uses references to the original controller model and contains test stimulus, scope, and AXI_Interface library block that you created in the section Deploy Bitstream to Programmable Logic.

On the Hardware tab, click Monitor & Tune to build, deploy, and run the model as an executable on the ARM processor. The system compiles the generated code against the reference framework to create an executable. During model execution, Simulink monitors the signals and shows them in the scope.

          Press the S1 switch located on the Motor Driver card once. This connects the 24V power supply to the MOSFETS, after which the motor should run for 8 seconds. If you see any unexpected behavior in the device, use the S1 switch to disconnect the power.

3. Open the simulation data inspector to view the logged signals and compare them with the signals logged previously from the focZynqTestBench model. You can open simulation data inspector by clicking Data Inspector on the Simulation tab.

4. In the simulation data inspector, select the rotorVelocity signal.

During the encoder calibration mode, the compared signals initially differ and then match afterwards. This is because the simulated and real motors started with different rotor positions.

In contrast, the closed loop velocity control signals are very similar during simulation and hardware run. The small differences occur because the simulation model of the motor and sensors use data sheet values and do not explicitly account for the manufacturing tolerances of the physical motor.

More to Try in This Example

Variations to the example workflow that you can further try include:

  • HDL Coder supports floating-point single precision datatype. In the floating-point variant of the foczynqhdl model, you can utilize the ability of HDL Coder to generate HDL code from a model containing a mix of fixed-point and floating-point data types. Follow the same tasks in the example to implement the control algorithm with single-precision current control on a Xilinx Zynq SoC platform. To open the floating-point variant, right-click focZynqHdl/FOC_Velocity_Encoder/FOC_Current_Control and select Label Mode Active Choice > FloatingPoint within the Variant option.

See Also